跳转至
Hidetoshi Tech Knowledge Base
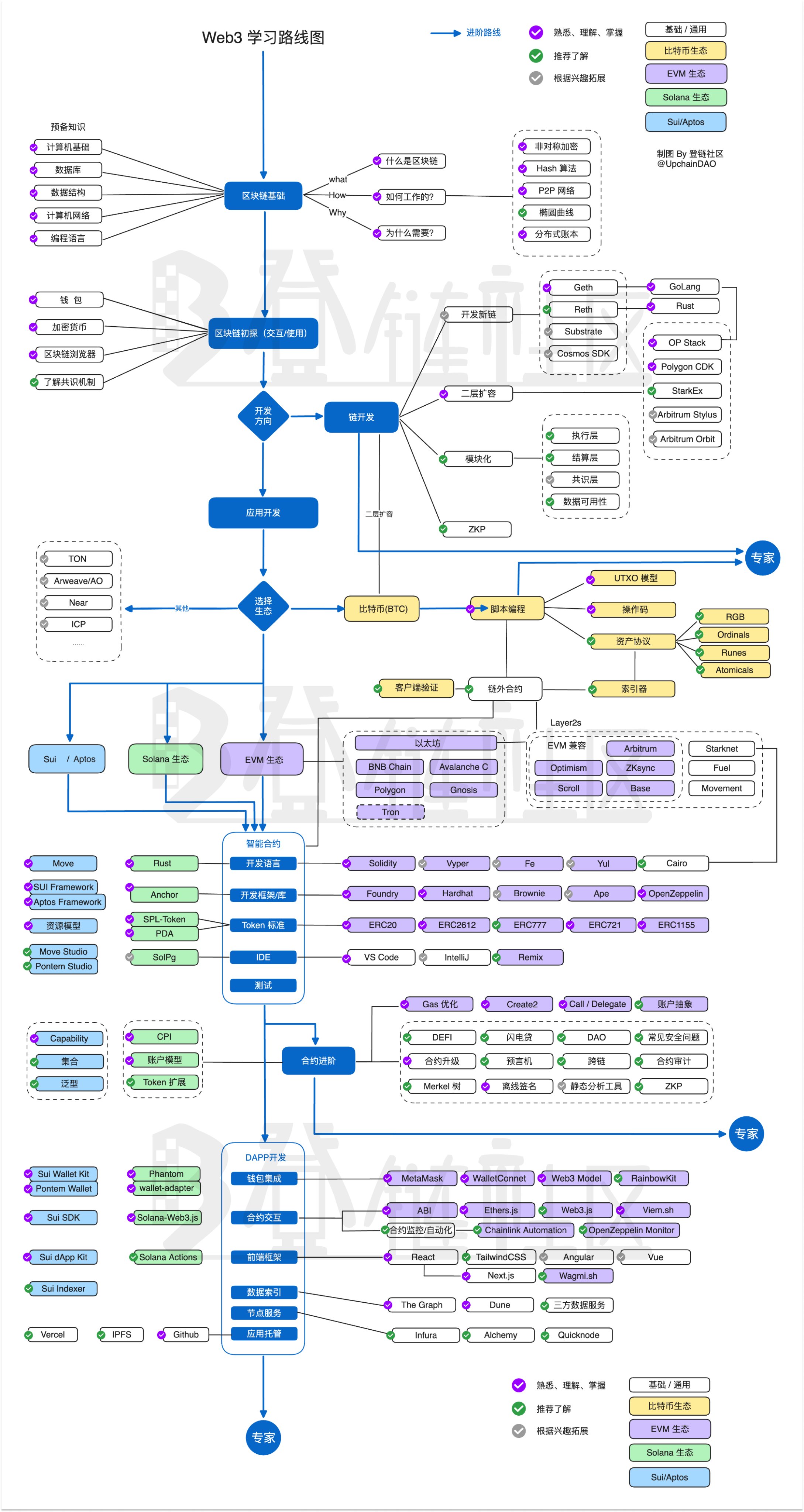
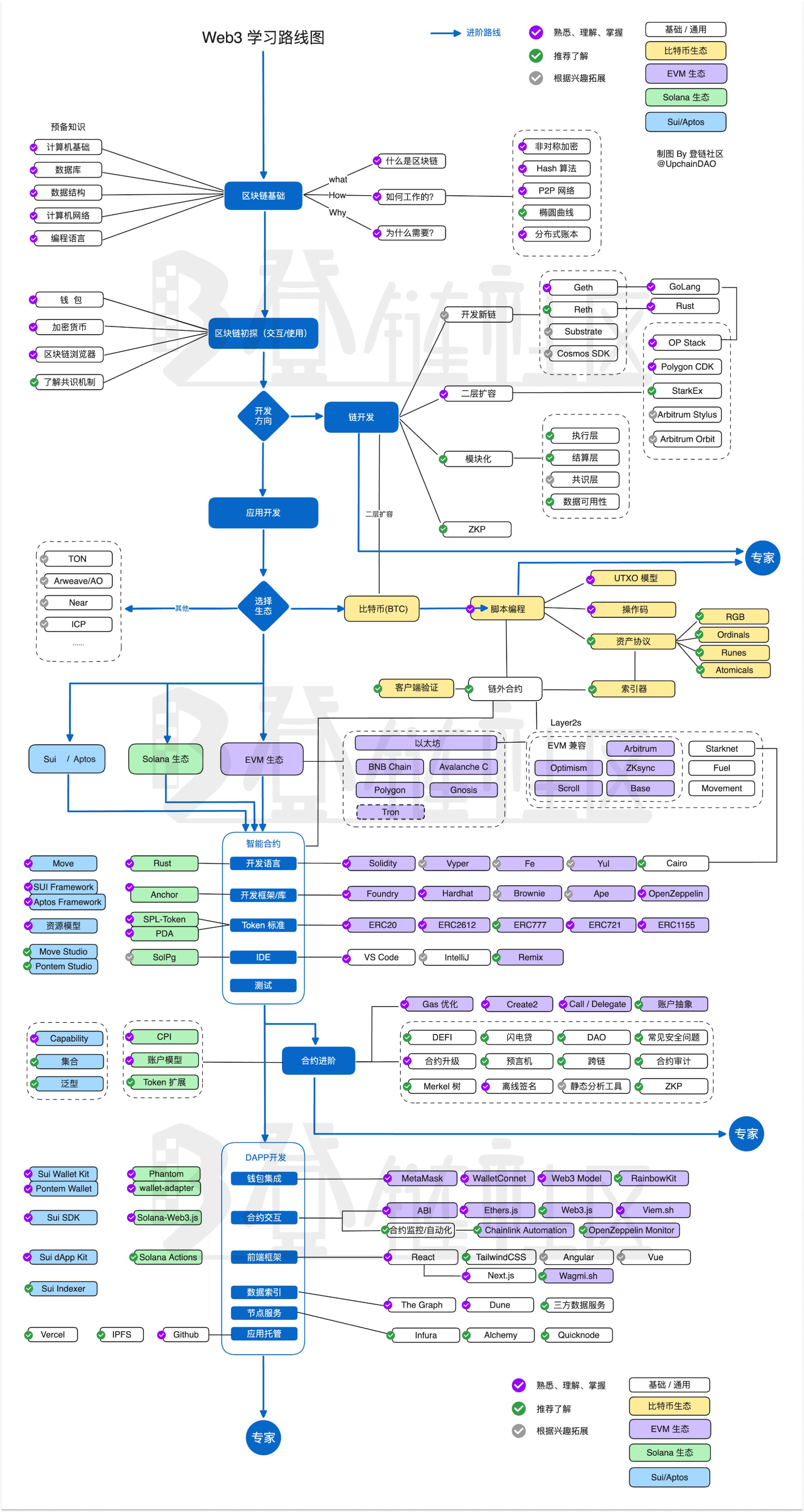
Web 3
正在初始化搜索引擎
hidetoshi-tech-knowledge-base
Hidetoshi's Knowledge Library
知识库架构
Areas to be explored
Computer science
Front end
Resources
渐进式改进计划
Hidetoshi Tech Knowledge Base
hidetoshi-tech-knowledge-base
Hidetoshi's Knowledge Library
知识库架构
Areas to be explored
Areas to be explored
Ai
Ai
Bywork
Bywork
Resources to be organized
Resources to be organized
Web 3
Web 3
Computer science
Computer science
Database systems
Database systems
Network
Network
Network carrier
Network carrier
应用层核心概念解析
Network layer
Transport layer
resource
Os
Os
carrier OS
Program language
Program language
Css
Css
CSS 概念
CSS 布局与居中
CSS 属性
resource
CSS 主题切换
CSS 图形与细节
CSS Web API
Html
Html
Js
Js
asynchronism
ES6
JavaScript Interview Summary
object inherit
resource
JavaScript 场景题:算法与工具
JavaScript 场景题:异步与调度
JavaScript 场景题:浏览器与沙箱
JavaScript 场景题:数据处理
JavaScript 场景题索引
this
Ts
Ts
Program Resource
Front end
Front end
Foundations
Foundations
浏览器工作原理与存储机制
前端网络核心指南
Security
Security
resource
Frameworks
Frameworks
Vue vs React
React
React
React 内部架构
React 通信与路由
React 组件与 Hooks
React 生命周期与事件
React 概览
React 模式与性能
React 参考资源
Vitest
Vitest
resource
Vue
Vue
Vue 基础:核心概念、数据绑定、生命周期
Vue 组件通信
Vue 生态系统与实践
状态管理
Performance
Performance
Resources
Resources
Scenarios
Scenarios
AI 相关场景题
认证与会话场景题
手撕代码题
工程化与调试场景题
国际化与语言切换(i18n)
网络与通信场景题
页面交互场景题
性能优化场景题
静态代码扫描方案设计
样式规范统一化的实现
系统设计场景题
用户体验优化(UX Optimization)
Tooling
Tooling
Babel 概念与原理
CSS 工程化
代码检查与 ESLint
模块规范与模块系统
Monorepo 架构与实践
包管理器对比与原理
前端工具链资源
Testing
Testing
Vite 核心概念与原理
Webpack 核心概念与实践
Visualization
Visualization
Resources
Resources
Bookmarks
渐进式改进计划
Web 3
¶
https://www.notion.so
回到页面顶部